

哔哩哔哩互动抽奖网站源码是一款功能强大的网站源码,作者可以通过它发布互动奖励,
并设置自己的哔哩哔哩UID和cookie,还可以添加奖品等相关信息。该源码能够获取个人主页前十条动态,
然后判断是否存在评论或转发的情况,参与者可以查询自己是否中奖。
声明:本站所有资源均来源于互联网收集,仅供学习参考使用,如若本站内容侵犯了原著者的合法权益,可联系我们进行处理。


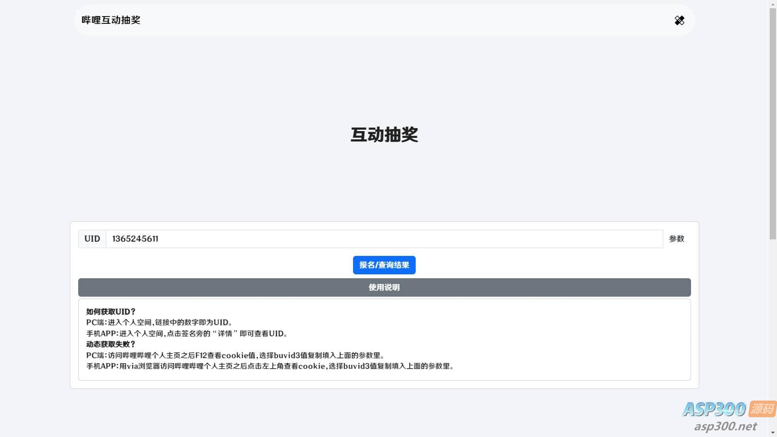
哔哩哔哩互动抽奖网站源码是一款功能强大的网站源码,作者可以通过它发布互动奖励,
并设置自己的哔哩哔哩UID和cookie,还可以添加奖品等相关信息。该源码能够获取个人主页前十条动态,
然后判断是否存在评论或转发的情况,参与者可以查询自己是否中奖。